불편한 윈도우 탐색기
일반적으로 윈도우를 사용하시면서 파일들을 찾아보거나 폴더를 찾아들어갈때 윈도우에 기본 내장되어있는 탐색기를 이용해 작업을 합니다
윈도우가 나온 초창기부터 지금까지 변하지 않고 대부분의 사용자들은 그냥 윈도우에서 제공해주는 윈도우 기본 탐색기를 사용합니다
폴더를 한두개만 열고 닫고 이전으로 갔다가 다시 가고 하시는 분들은 윈도우 탐색기를 사용해도 크게 불편한점은 못느끼실수도 있습니다
그냥 원래 이렇게 써야하니 그냥 쓰면 되지…하는게 대부분의 사용자 분들의 마음일겁니다
그런데 폴더를 한두개가 아니라 그 이상으로 열었다 닫아야 하고, 이렇게 열어놓은 폴더를 탐색기를 여러개 띄워놓고 작업을 하다보면 헷갈리기도 하고 이래저래 불편한 점이 생길수 밖에 없습니다
Q-dir 을 사용하는 이유
저는 몇년 전부터 Q-dir 이라는 프로그램을 써왔는데 한번 다운로드 받아놓으면 굳이 업데이트를 하지 않아도 사용하는데 전혀 불편함 없이 사용할수 있기에
그냥 업데이트 거의 안하고 윈도우를 새로 설치하거나 컴퓨터를 새로 샀을 경우에만 최신버전으로 설치해주고 그렇지 않으면 그냥 계속 사용하는 편입니다
Q-dir 의 경우 라이센스도 무료라이센스 이기 때문에 사무용으로든 개인용으로든 그냥 편하게 사용하셔도 무방합니다
저의 경우 여기저기 제 컴퓨터가 아니라 옮겨다니면서 써야하는 경우가 많이 있는데 이럴 경우에도 라이센스 걱정없이 사용할수 있는 장점이 있습니다
그리고 당연히 한글이 지원이 되어 메뉴들에 대해 파악하기가 쉽습니다
하지만 그것보다 Q-dir 을 제가 쓰는 가장 큰 이유는 윈도우 탐색기 처럼 폴더 하나를 열고 뒤로가기 했다 다른 폴더를 열어보려면 또 탐색기 하나 더 띄우고 하는게 아니라
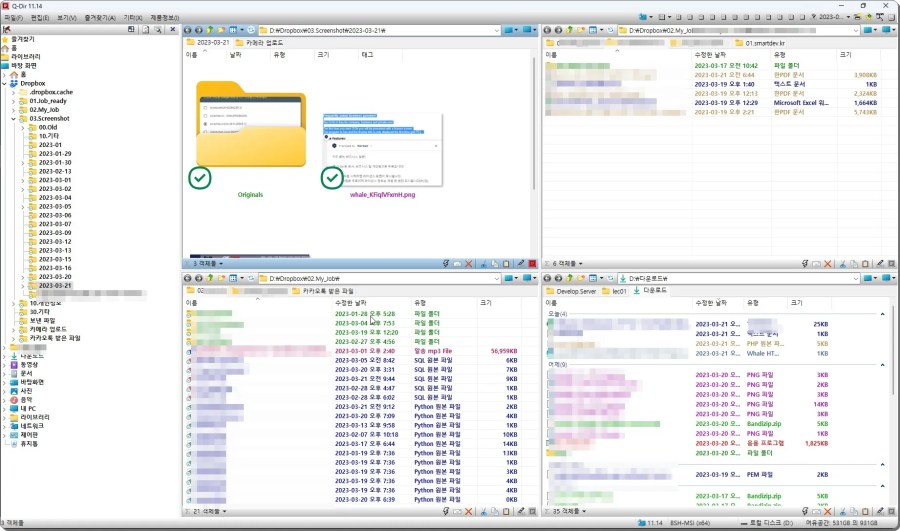
한 화면에서 4개까지 창을 분할해서 폴더를 관리 할수 있고, 파일 유형별로 색깔로 구분해줘서 파일 관리가 수월하며 크롬이나 익스플러로 같은 웹브라우저에서 사용하는 것처럼 탭으로 창을 추가해서 열어놓고 사용할수가 있어서 입니다.
설정하는 부분도 크게 많이 손보지 않고 설정해놓으면 윈도우 기본탐색기보다 좀더 보기 좋고 수월하게 파일관리나 폴더관리를 할수 있습니다
Q-dir 홈페이지에서 다운로드 하는 방법 및 설치방법
아래는 Q-dir 공식 홈페이지입니다.
홈페이지 접속하셔서 다운로드페이지로 이동하신뒤 보면 여러가지 다양한 프로그램들이 많이 존재합니다
여기서 우리가 필요한 Q-dir 을 클릭해줍니다
Q-dir 다운로드 페이지에서는 인스톨버전과 포터블버전이 나누어져 있는데
Q-dir 포터블 버전은 설치없이 그냥 압축풀고 바로 실행하면 되는 버전이고
설치버전은 기존 다른 프로그램들처럼 설치 후 실행하는 버전입니다.
취향껏 다운로드 받으셔서 실행하시면 됩니다


참고적으로 요즘 대부분의 컴퓨터들은 윈도우가 64비트버전을 사용하므로
Q-Dir_Installer_x64.zip for 64-Bit (x64) Windows 를 선택해 다운로드 받으시면 됩니다(설치버전의 경우)

내 컴퓨터의 윈도우가 64비트 인지 32비트인지 모르시는 분들은
윈도우 키 + Pause Break 키(숫자키패드 왼쪽위에 위치) 로 시스템정보 창을 열어보시거나
윈도우 시작 메뉴 버튼을 클릭 하셔서 설정에 들어가셔서 ‘시스템’ – ‘정보’ 로 들어가시면 ‘장치사양’ 에서 ‘시스템 종류’를 보시면 알수 있습니다


Q-dir 설치방법
다운로드 받은 버전이 포터블 버전이라면 위에서 말씀드린대로 따로 설치없이 압축을 푸신 다음에 Q-dir.exe 파일을 실행하면 바로 실행이 됩니다
설치 버전의 경우 다운로드 받은 설치파일을 실행해 주신뒤 경로를 원하는 경로로 변경하신뒤(그대로 설치하셔도 상관은 없습니다) 설치를 실행해 주시면 됩니다
저의 경우에는 습관적으로(?) C:\Program Files 에 설치를 진행해 주었습니다
Q-dir 설정방법
포터블버전이든 설치버전이든 그냥 그대로 사용하셔도 무방하긴 하지만 저의 경우에는 몇가지는 설정을 해주고 사용을 하는 편입니다.
간단하게 몇개의 설정만 진행해 보겠습니다
추가기능(기타) – 목록보기 – 색상필터 사용
추가기능(기타) – 목록보기 – 격자선 표시
추가기능(기타) – 목록보기 – 확장자 표시

추가기능 – 제목표시줄 – 선택한 파일 (객체)의 전체 경로 표시

추가기능 – 탭 – 항상 표시
추가기능 – 탭 – 왼쪽-마우스 두번 클릭으로 닫기

그리고 화면 분할을 선택해서 사용 해주시면 됩니다
화면분할의 경우 여러가지가 있으니 입맛대로 골라서 설정하시면 됩니다
위의 설정들과 마찬가지로 추가기능(기타) 의 시작화면에서 고르시거나 상단 우측에 보시면 종류별로 화면분할이 나와있습니다



Q-dir의 다운로드. 설치. 설정을 마무리하며
불편한 윈도우 탐색기 대신 Q-dir 파일관리프로그램 의 다운로드 방법과 설치방법, 간단한 기본설정까지 마무리가 되었습니다
처음에는 생소하고 불편하다고 생각하실수도 있는데 몇번 사용해서 익숙해지면 윈도우 탐색기가 불편해서 Q-dir을 자꾸 사용하게 되실수도 있습니다
크게 4분할을 사용하지 않고 2분할로만 사용해도 윈도우탐색기보단 편하고 보기 좋게 사용하실수 있을거라 생각됩니다
이상으로 Q-dir의 다운로드부터 설치방법과 간단한 기본설정까지 마무리하며 계속해서 좋은 정보들로 채워나가겠습니다